工欲善其事必先利其器
发布文章、微头条经常需要用到动态图片,动态图片可以使文章变的更生动更有趣味,让我们动手来制作自己喜欢的动态图片吧。
工具:
1.录制动态软件GifCam
2.线上GIF尺寸修改软件
步骤:
1.首先打开需要截取录制的视频,暂停播放。

2.由于GifCam软件截屏部分为透明,用GifCam框选视频范围。

3.点击视频播放,按需点击GifCam右侧“录制”按键,根据需要的录制时长点击“停止”按键。再点击“保存”按键保存GIF文件。建议时长不超过10秒,控制动态图片文件大小不大于20M。

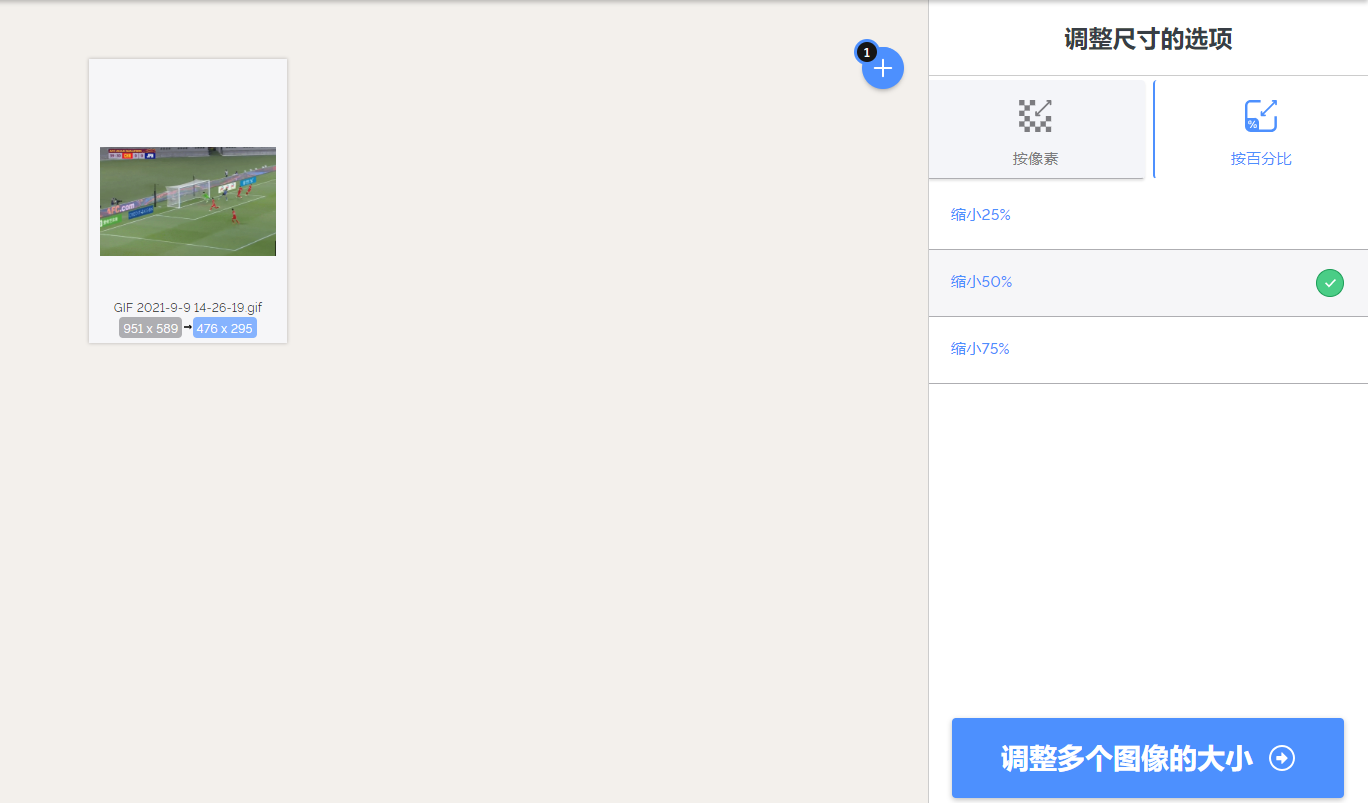
4.动态图片制作完毕。如发现动态图片文件超过20M又不想重新制作,可以使用线上的GIF尺寸修改软件来调整GIF文件大小。线上修改软件导出的速度比较快。

具体操作中遇到问题可私信
版权声明:本文内容由互联网用户自发贡献,该文观点仅代表作者本人。本站仅提供信息存储空间服务,不拥有所有权,不承担相关法律责任。如发现本站有涉嫌抄袭侵权/违法违规的内容, 请发送邮件至 举报,一经查实,本站将立刻删除。
